What is Yeastar?
Yeastar specialises in communication solutions for small and medium-sized enterprises (SMEs). PBX stands for Private Branch Exchange, which is a private telephone network used within an organization.
Key Features of Yeastar PBX Systems:
- Unified Communications: Integrates voice, video, messaging, presence, and mobility into one platform.
- Visual Call Management: Offers a user-friendly interface for managing calls, extensions, and call flows.
- Call Center Capabilities: Includes features like call queues, IVR (Interactive Voice Response), call recording, and analytics.
- Third-Party Integrations: Supports integration with tools like Microsoft Teams, CRMs, WhatsApp, and SMS platforms.
- Deployment Options: Available as on-premises hardware, cloud-based solutions, or virtual PBX systems.
- Scalability: Designed to grow with your business, supporting from a few users to hundreds.
- Security: Built-in mechanisms to protect against unauthorized access and ensure secure communications
How do I setup SMS Channel in Yeastar?
Log in to your Yeastar portal to configure a FDX mobile number and a messaging channel to send and receive SMS.
 
Once logged in, click “Access Management portal”.
  
 
Once in the Access Management Portal, click on:
Messaging > Message Channel > Add

Authentication
| Step-1 | Create a Name for your SMS Channel | 
| Step-2 | Select carrier as ‘General’ | 
| Step-3 | Create a secure ‘API Key’. (API key is like a Password. Please ensure that you setup a strong API Key in accordance with the Password policy of your organisation) | 
| Step-4 | Put a placeholder here. You will need to copy the API address from Step-5 and paste here | 
| Step-5 | This is system generated webhook URL for your message channel | 
| Step-6 | Create a secure password. (Please ensure that you setup a strong password in accordance with the Password policy of your organisation) | 
| Step-7 | Save configuration | 

Message Settings
| Step-1 | Click on ‘Message Settings’ | 
| Step-2 | Click ‘Add’ to add the FDX mobile number you will use to send SMS | 
| Step-3 | Add number in +614xxxxxxxx format | 
| Step-4 | Select ‘Message Queue’. You can also select ‘Extension’ depending on your design | 
| Step-5 | Select ‘FDX Message Queue’ | 
| Step-6 | Select from available Extensions which can create an outbound SMS and move them across | 
| Step-7 | Save configuration | 

Once the above steps are completed, you will be able to see your messaging channel listed here:

How do I setup SMS integration in FDX platform?
| Step-1 | Click on ‘Integrations’ | 
| Step-2 | Click ‘Templates’ | 
| Step-3 | Select ‘Yeastar’ template | 
| Step-4 | Select the project where you want to download the template | 
| Step-5 | Select ‘Install’ | 
| Step-6 | Click on ‘Assets’ | 
| Step-7 | Select your ‘Project’ | 
| Step-8 | Shows the list of ‘Assets’ downloaded | 


Once you have installed the template, you see three assets downloaded as shown below: -

In the next section, we will go through the three downloaded assets step by step.
Yeastar Subscription Handler
This asset is used to generate a webhook. It receives a ‘trigger webhook’ and packages it into a webhook URL that can be configured inside Yeastar.
| Step-1 | Click ‘Yeastar Subscription Handler’ asset | 
| Step-2 | Click ‘Trigger’ | 
| Step-3 | Copy the ‘Workato Webhook Address’ | 
| Step-4 | Select ‘Start Recipe’ | 


Yeastar Send SMS
| Step-1 | Click ‘Yeastar Send SMS’ asset | 
| Step-2 | Click ‘Edit’ | 
| Step-3 | Click ‘Trigger’ | 
| Step-4 | Paste ‘Workato Webhook Address’ from Step-3 Section 5.1 | 
| Step-5 | Copy the ‘API Key’ from Step-3 Section 4.1 and paste here | 
| Step-6 | Click ‘Connect’ to save the connection | 
| Step-7 | Click ‘Save’ | 
| Step-8 | Click ‘Exit’ | 
| Step-9 | Click ‘Start Recipe’ | 




- Adding API Address for sending SMS in Yeastar
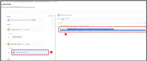
| Step-1 | Click ‘Yeastar Subscription Handler’ | 
| Step-2 | Click ‘Jobs’ | 
| Step-3 | Click on the successful run job | 
| Step-4 | Click on the Log Message | 
| Step-5 | Copy the Webhook URL from here and paste it in Yeastar Message channel settings in Step-4 Section 4.1 | 



All configurations are complete. You are ready to send your first SMS.
Yeastar Receive SMS
| Step-1 | Click ‘Settings’ in your Integration platform account | 
| Step-2 | Click ‘Project Properties’ | 
| Step-3 | Copy the Webhook URL from Step-5 and paste here | 
| Step-4 | Copy the secure password from Step-6 and paste here | 
| Step-5 | Click ‘Assets’ | 
| Step-6 | Click ‘Yeastar Receive SMS’ | 
| Step-7 | Click on the Trigger | 
| Step-8 | Copy ‘Workato Webhook Address’ | 
| Step-9 | Click ‘Start Recipe’ | 




Configuring number for SMS in FDX platform
| Step-1 | Click ‘Static Numbers’ | 
| Step-2 | Select the number you wish to use for SMS | 
| Step-3 | Paste Webhook URL from Step-8 Section 5.3 | 
| Step-4 | Select HTTP method as ‘POST’ | 
| Step-5 | Click ‘Save’ | 


Sending/receiving message in Yeastar Platform
Log in the Yeastar portal and follow the instructions to send/receive messages.
| Step-1 | Click ‘Chat’ | 
| Step-2 | Click ‘External Chat’ | 
| Step-3 | Click ‘+’ to select the extension and recipient’s number | 
| Step-4 | Select the number you had added in Section 4.2 Step-3 to send SMS | 
| Step-5 | Add the recipient’s number | 
| Step-6 | Click ‘Create’ | 
| Step-7 | Type your message here | 



Integration Platform Recipe Notes
Yeastar Receive SMS
The function of this recipe is to enable receiving SMS in the Yeastar portal to the FDX mobile number.
- By clicking on the trigger, you can see the Workato webhook address. You will need to paste this address in the settings of the FDX mobile number as shown in Section 5.5 Step-3.

The webhook payload comes pre-configured so customer does not need to update it.
- Yeastar expects a specific payload format to come from FDX. If you click on the Varpayload block under actions, you can see the Payload formula. This creates the body of the payload in which you can see the ‘MessageSID’, ‘To’, ‘From’ and ‘Text’ needed by Yeastar.

- Now that the payload is created, it must be in the format which is acceptable to Yeastar. SignatureCreation block creates the authentication header used to authenticate the HTTP request.
Code in this block of the recipe encodes the payload by converting the payload into an encoded string.

- HTTP request block sends the request to Yeastar by combining the Authentication header and payload body.

Yeastar on the other hand receives the request, builds the string on its side and tries to match it with the request received from FDX.
Yeastar Send SMS
The function of this recipe is to enable sending SMS in the Yeastar portal through the FDX number. We created a custom Yeastar connector in this recipe because Yeastar sends a request to FDX via webhook and then expects a response in a certain format to be able to send SMS. If the format is not followed, the message fails in Yeastar.
While setting up the connection to the custom Yeastar connector you will need the Bearer Token which is the API key you have setup in Messaging channel in the Yeastar. You will also need the Internal Webhook URI which you will get from Subscription Handler recipe in section 8.3.

Yeastar Subscription Handler
When the Yeastar Send SMS recipe is started, a webhook is received by the Subscription Handler. Subscription handler then generates another webhook URL shown below: -

This webhook URL will be pasted in API address box in the Message Channel settings in Yeastar.
Important to note that anytime Yeastar Send SMS recipe is stopped and started again, a new webhook URL will be generated by the Subscription handler. You will again need to paste the new URL in the API address box in the Message Channel settings in Yeastar to send SMS.
 
                  create new ticket
 create new ticket check ticket status
check ticket status